Data Flow Diagrams
Atmospheric Carbon Dioxide Concentrations from the NOAA Global Monitoring Laboratory
Welcome
User Services
APIs
JupyterHub
Data Usage Notebooks
GHG Center Dataset Tutorials
Air-Sea CO
2
Flux, ECCO-Darwin Model v5
Atmospheric Carbon Dioxide Concentrations from the NOAA Global Monitoring Laboratory
Carbon Dioxide and Methane Concentrations from the Indianapolis Flux Experiment (INFLUX)
Carbon Dioxide and Methane Concentrations from the Los Angeles Megacity Carbon Project
Carbon Dioxide and Methane Concentrations from the Northeast Corridor (NEC) Urban Test Bed
CarbonTracker-CH₄ Isotopic Methane Inverse Fluxes
EMIT Methane Point Source Plume Complexes
Geostationary Satellite Observations of Extreme and Transient Methane Emissions from Oil and Gas Infrastructure
GOSAT-based Top-down Total and Natural Methane Emissions
GRA²PES Greenhouse Gas and Air Quality Species
MiCASA Land Carbon Flux
OCO-2 GEOS Column CO₂ Concentrations
OCO-2 MIP Top-Down CO
2
Budgets
Introductory notebook
Intermediate level notebook
ODIAC Fossil Fuel CO₂ Emissions
SEDAC Gridded World Population Density
U.S. Gridded Anthropogenic Methane Emissions Inventory
Vulcan Fossil Fuel CO₂ Emissions
Wetland Methane Emissions, LPJ-EOSIM Model
Community-Contributed Tutorials
Data Transformation Notebooks
Air-Sea CO₂ Flux, ECCO-Darwin Model v5
Atmospheric Carbon Dioxide and Methane Concentrations from the NOAA Global Monitoring Laboratory
Carbon Dioxide and Methane Concentrations from the Indianapolis Flux Experiment (INFLUX)
Carbon Dioxide and Methane Concentrations from the Los Angeles Megacity Carbon Project
Carbon Dioxide and Methane Concentrations from the Northeast Corridor (NEC) Urban Test Bed
CarbonTracker-CH₄ Isotopic Methane Inverse Fluxes
EMIT Methane Point Source Plume Complexes
Geostationary Satellite Observations of Extreme and Transient Methane Emissions from Oil and Gas Infrastructure
GOSAT-based Top-down Total and Natural Methane Emissions
GRA²PES Greenhouse Gas and Air Quality Species
OCO-2 GEOS Column CO₂ Concentrations
OCO-2 MIP Top-Down CO₂ Budgets
ODIAC Fossil Fuel CO₂ Emissions
SEDAC Gridded World Population Density
U.S. Gridded Anthropogenic Methane Emissions Inventory
Vulcan Fossil Fuel CO₂ Emissions v4.0
Processing and Verification Reports
Air-Sea CO₂ Flux, ECCO-Darwin Model v5
Atmospheric Carbon Dioxide Concentrations from the NOAA Global Monitoring Laboratory
Atmospheric Methane Concentrations from the NOAA Global Monitoring Laboratory
Carbon Dioxide and Methane Concentrations from the Indianapolis Flux Experiment (INFLUX)
Carbon Dioxide and Methane Concentrations from the Los Angeles Megacity Carbon Project
Carbon Dioxide and Methane Concentrations from the Northeast Corridor (NEC) Urban Test Bed
CarbonTracker-CH₄ Isotopic Methane Inverse Fluxes
EMIT Methane Point Source Plume Complexes
Geostationary Satellite Observations of Extreme and Transient Methane Emissions from Oil and Gas Infrastructure
GOSAT-based Top-down Total and Natural Methane Emissions
GRA²PES Greenhouse Gas and Air Quality Species
MiCASA Land Carbon Flux
OCO-2 GEOS Column CO₂ Concentrations
OCO-2 MIP Top-Down CO₂ Budgets
ODIAC Fossil Fuel CO₂ Emissions
SEDAC Gridded World Population Density
Gridded Anthropogenic Methane Emissions Inventory
Vulcan Fossil Fuel CO₂ Emissions
Wetland Methane Emissions, LPJ-EOSIM Model
Data Flow Diagrams
Air-Sea CO₂ Flux, ECCO-Darwin Model v5
Atmospheric Carbon Dioxide Concentrations from the NOAA Global Monitoring Laboratory
Atmospheric Methane Concentrations from the NOAA Global Monitoring Laboratory
Carbon Dioxide and Methane Concentrations from the Indianapolis Flux Experiment (INFLUX)
Carbon Dioxide and Methane Concentrations from the Los Angeles Megacity Carbon Project
Carbon Dioxide and Methane Concentrations from the Northeast Corridor (NEC) Urban Test Bed
CarbonTracker-CH₄ Isotopic Methane Inverse Fluxes
EMIT Methane Point Source Plume Complexes
Geostationary Satellite Observations of Extreme and Transient Methane Emissions from Oil and Gas Infrastructure
GOSAT-based Top-down Total and Natural Methane Emissions
GRA²PES Greenhouse Gas and Air Quality Species
MiCASA Land Carbon Flux - Data Workflow
OCO-2 GEOS Column CO₂ Concentrations
OCO-2 MIP Top-Down CO₂ Budgets
ODIAC Fossil Fuel CO₂ Emissions
SEDAC Gridded World Population Density
U.S. Gridded Anthropogenic Methane Emissions Inventory
Vulcan Fossil Fuel CO₂ Emissions
Wetland Methane Emissions, LPJ-EOSIM Model
On this page
Atmospheric Carbon Dioxide Concentrations from the NOAA Global Monitoring Laboratory
Edit this page
Report an issue
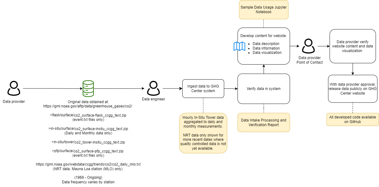
Data Flow Diagrams
Atmospheric Carbon Dioxide Concentrations from the NOAA Global Monitoring Laboratory
Atmospheric Carbon Dioxide Concentrations from the NOAA Global Monitoring Laboratory
Data Flow Diagram Extending From Acquisition/Creation to User Delivery
Back to top
Air-Sea CO₂ Flux, ECCO-Darwin Model v5
Atmospheric Methane Concentrations from the NOAA Global Monitoring Laboratory